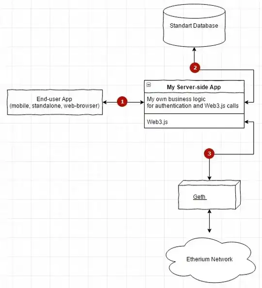
I'm working on an ethereum blockchain project where people want to make reservations in a city. I'm in this situatin
I have many users booking, but I want all these bookings to be collected by a single EOA. This EOA sends the transactions to the smart contract.
- How does the EOA collect requests from users?
- In this scenario I don't understand the role of the wallet. Do I need the wallet to sign the transactions that the single EOA sends?