3

Sorry for my English, again...
First I wanted to place this post on Etherium Reddit. If it needs to be there, just close this question...

I need to implement this logic:

  1. From Wallet 1 user sends Smart Contract 1000 Ether by calling a function in Smart Contract.
  2. Smart Contract holds 1000 Ether until some external event occurs. Smart Contract checks this by polling information from external API. If this event does not occur after two days Smart Contract reverts Ether.
  3. Smart Contract sends 1000 Ether to Wallet 2 (if the external condition of the previous step does occur).

But I need do this for users who can`t have blockchain ("Etherium Wallet" app e.g.) on own computers.

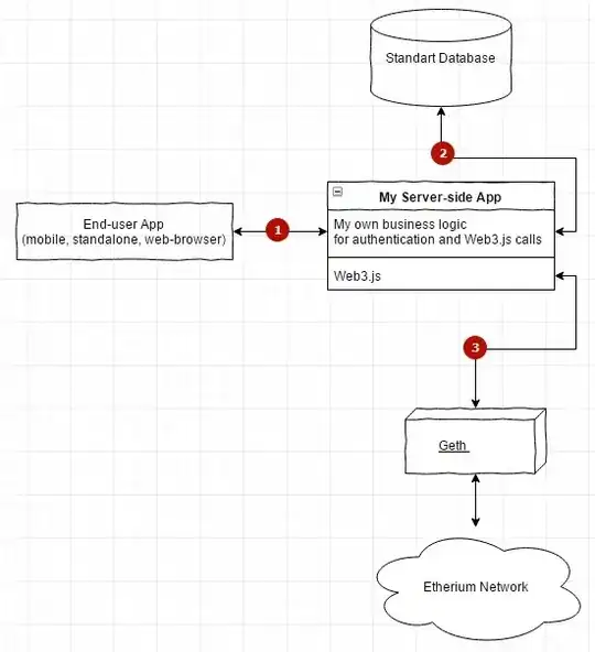
And here's the next image...

  1. Standart authentication - Login/Pass, OAuth, not important...
  2. We identified the user credentials and associate it with a particular Wallet Account (0x123...).
  3. Now we send commands to Geth using the Wallet Account of the previous paragraph.
  4. Finally, end-user has a limited set of possibilities by using the UI in the end-user app.

Is it okay to do this server-side layer, and do some authentication?

Rob Hitchens
  • 55,151
  • 11
  • 89
  • 145
Artem
  • 687
  • 1
  • 5
  • 12
  • 1
    I corrected some syntax to help you out. Please check I haven't distorted your intentions in the process. – Rob Hitchens Jan 24 '17 at 13:04
  • Why does this application need a blockchain? – Edmund Edgar Jan 24 '17 at 13:26
  • @Edmund Edgar, I am a programmer in the Bank, We want to start use blockchain, but our clients and top managers doesn`t ready to future :) So we do DAPP, but we also do "traditional" interface for this DAPP. If this app will be a success, we want to develop fully decentralized service. – Artem Jan 24 '17 at 13:37
  • 2
    It looks like it'll work. If there's only one server writing to it then having the blockchain there isn't very useful, but I understand your situation. This kind of thing makes a bit more sense in a consortium situation, where you'd have multiple companies each with their own database controlling access to their own users, but the companies are connected to each other through the blockchain. – Edmund Edgar Jan 24 '17 at 13:46
  • I agree with @EdmundEdgar but I'd also add that if the end users are not actually storing their own keys, it may make more sense for the server to just have one key, and have total administrative control from just that one key. It would be no less secure, and the server would only need to manage and protect one key. – Tjaden Hess Jan 25 '17 at 18:15
  • @TjadenHess, when you say "one key" you mean "one wallet"? We want to create a system in blockchain, that be full functional, even if our own Server-side app will be disabled. Sever-side app is just a "cover" for our clients, who do not trust the blockchain. – Artem Jan 26 '17 at 05:28

0 Answers0