Start with an Icosphere with one level of subdivisions. Maybe scale it down on one axis to make it more squat.

Add a displace modifier with an empty object as the coordinates and a cloud modifier as the texture. Default settings on the texture work fine. Play with the displace strength.

Then add a subsurf,

and a Decimate with the method set to Planar. Crank the degrees up pretty high (like 25 or so)

If you want to leave it here for a more cartoony look you can, or
You can Remesh it, Smooth it and then Displace again if you want to build on the level of detail. Repeat the process as many times as you want or your computer can handle.

Once you get something you like you can duplicate this object as many times as you want with free variation.

Put those into a collection labeled "rocks".
Add another Icosphere like before, delete the bottom half, scale the bottom edge loop out a bit and get it into an overall "Mound" shape.

If you want you can add a Displace modifier like before to give it some free random variation.
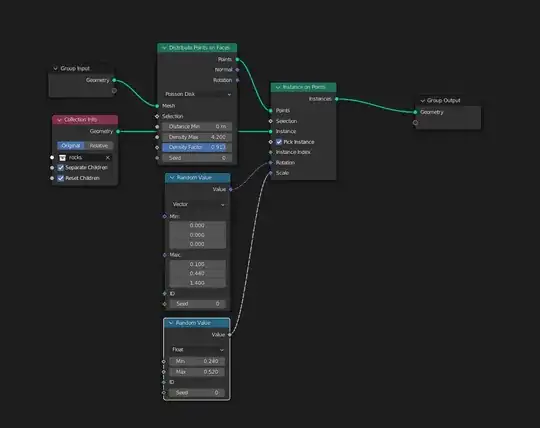
Then add a geometry nodes modifier to this mound object. And give it a setup like this.

Most of the values on each node, you just play with til it looks right.
I also duplicated the geo in edit mode and scaled it down to give it an "Interior" layer of rocks as well.

That gives you something that looks like this.

Whats cool again is that this is all procedural, so you can tweak it like crazy and get all kinds of variation.

Add some materials and you get something like this.
