I am a Board member at Celik Construction, Istanbul.
I am developing some interest in LaTeX and Tikz/PGF.
I am currently developing a set of Tikz macros for Structural Engineering, Structural Dynamics and Nonlinear Analysis of Structures. Unfortunately, it is very primative, as I have almost no knowledge of TeX language. You can find more about the macros at My GitHubPage. Happy to discuss if you are interested to collobrate. The following PDFs are also products of fully automated macros; i.e. you can specify almost all the lengths, texts and etc..
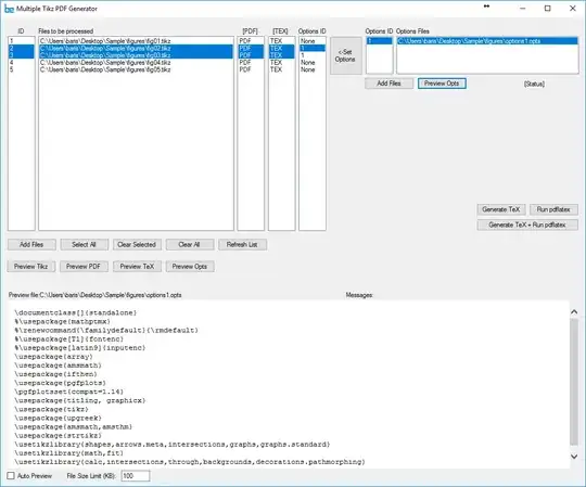
I am also developing a VB.NET form called MultiTikz to process many Tikz images with a given set of preamble options. Using this approach, one can insert the PDF of the Tikz output into the LaTeX file, rather than the Tikz code itself. This will speed up the compilation of the LaTeX file a lot if there are many Tikz images as Tikz images compile very slowly. This format of document management is explained in this post.




