Marcă comercială
Marca comercială, cunoscută și sub denumirea de brand[2], este un nume, termen, model, simbol sau o altă trăsătură care diferențiază, în percepția consumatorului, o organizație sau un produs de rivalii de pe piață[3][4]. Brandurile sunt folosite în domeniul afacerilor, marketingului și publicității.
Practica creării unor mărci sau însemne proprii datează de la egiptenii antici, despre care se știe că aveau obiceiul de a-și însemna vitele încă din anul 2700 î.Hr.[5] Această etichetare era folosită pentru a diferenția vitele unei persoane de cele ale alteia, prin intermediul unui simbol distinctiv, imprimat pe pielea animalului cu un fier încins. Dacă cineva fura animalele, oricine putea să identifice simbolul și să își dea seama cine era proprietarul de drept. Totuși, înțelesul termenului a fost extins pentru a desemna personalitatea strategică a unui produs sau a unei companii, astfel încât marca comercială sau brandul se referă acum la valorile și promisiunile pe care un consumator le percepe la un produs/o companie și care îi pot influența decizia de cumpărare. De-a lungul timpului, practica de a însemna obiectele cu o marcă s-a extins către o gamă largă de ambalaje și bunuri oferite spre vânzare, cum ar fi uleiul, vinul, produsele cosmetice sau sosul de pește.
Strategiile folosite pentru a crea și promova o marcă comercială (reunite sub numele de „branding” în limba engleză) reprezintă un set de metode de marketing și de comunicare ce ajută la diferențierea unei companii sau a unor produse față de competitori, având drept scop crearea unei impresii durabile în mintea consumatorului. Componentele-cheie care formează trusa de instrumente a unui brand includ: identitatea brandului, comunicarea acestuia (prin intermediul logourilor sau al mărcilor înregistrate, de exemplu), recunoașterea mărcii, loialitatea față de brand și diferitele strategii de promovare și administrare a mărcii[6]. Multe companii consideră că în secolul XXI există diferențe nesemnificative între produse și de aceea marca comercială a rămas una dintre puținele forme de diferențiere a produselor[7].
Capitalul unei mărci comerciale este dat de totalitatea măsurabilă a valorii acesteia și este validat prin evaluarea eficacității componentelor brandului[8]. Pentru că piețele devin din ce în ce mai dinamice și mai fluctuante, capitalul unei mărci este folosit în marketing pentru creșterea satisfacției și loialității consumatorului, cu efecte secundare precum reducerea sensibilității la preț[6]. În esență, un brand le oferă consumatorilor o promisiune cu privire la lucrurile pe care le pot aștepta de la produs, dar și beneficii emoționale[6]. Când un client este familiarizat cu o marcă comercială sau o preferă față de produsele competitoare, se consideră că aceasta a acumulat un capital important[8]. În contabilitate, un brand, definit ca un bun intangibil, este adesea cel mai valoros element din patrimoniul unei corporații. Deținătorii de mărci comerciale își gestionează cu grijă strategiile de marcă pentru a crește valoarea acțiunilor, iar valorificarea brandului este o tehnică de management importantă, care atribuie o valoare monetară mărcii și permite gestionarea investițiilor de marketing (de exemplu, prioritatea în cadrul unui portofoliu de mărci), pentru a maximiza veniturile companiei. Deși doar brandurile achiziționate apar propriu-zis în bilanțul unei companii, ideea de a valorifica atributele mărcii comerciale îi forțează pe directorii de marketing să se concentreze pe administrarea pe termen lung a acesteia pentru a obține o valoare adăugată.
Cuvântul „brand” este adesea folosit ca un metonim pentru a desemna, de fapt, compania asociată. Un brand-concept este un brand asociat cu o noțiune abstractă, precum campaniile de conștientizare a cancerului la sân sau cele de promovare a atitudinilor ecologice, și nu cu un produs, serviciu sau o afacere concretă. Un brand-produs este asociat unui bun.
Etimologie
În limba română, cuvântul „marcă” desemnează un „semn distinct aplicat pe un obiect, pe un produs, pe un animal etc. pentru a-l deosebi de altele, pentru a-l recunoaște etc.”[9]. Anglicismul „brand” provine din termenul nord-scandinav „brandr”, care înseamnă „a arde”, făcând referire la practica însemnării pielii vitelor cu fierul încins. Cuvântul se mai poate referi, de asemenea, la modul în care artizanii își gravau numele mărcilor pe produse, unelte și bunuri personale[10].
Istoric
.jpg.webp)
Marcarea și etichetarea au o istorie foarte veche. Practica însemnării obiectelor cu mărci proprii a început, probabil, cu marcarea vitelor pentru ca acestea să nu mai poată fi furate. Imagini cu vite marcate au fost descoperite în mai multe morminte egiptene antice din anul 2700 î.Hr. Marcarea a fost adaptată apoi și pentru alte tipuri de bunuri. Mărcile identitare, precum ștampilele aplicate pe ceramică, erau și ele folosite în Egiptul antic.
Diana Twede susține că „funcțiile ambalajelor, de a proteja și ușura manipularea produsului, dar și de a comunica cu consumatorul, au fost necesare ori de câte ori vreun produs ambalat a făcut obiectul unei tranzacții (p.107). Aceasta arată că amforele folosite în comerțul mediteranean între anii 1500 î.Hr. și 500 î.Hr. prezentau o gamă variată de forme și etichete, pe care consumatorii le foloseau pentru a culege informații despre tipul de produs și calitatea acestuia. Folosirea sistematică a gravurilor și stampelor de marcă datează, cu aproximație, din secolul al IV-lea î.Hr. Într-o societate care, în marea ei majoritate, nu era alfabetizată, forma amforelor și pictogramele aplicate pe acestea transmiteau informații despre conținut, regiunea de origine și chiar despre identitatea producătorului, toate acestea fiind văzute drept informații despre calitatea produsului[11]. David Wenfrow susține că marcarea a devenit necesară ca urmare a dezvoltării urbane din Mesopotamia antică din secolul al IV-lea î.Hr., atunci când economiile la scară largă au început să producă în masă diverse mărfuri, precum băuturile alcoolice, cosmeticele sau materialele textile. Aceste societăți antice au impus forme stricte de control al calității mărfurilor și, mai mult, aveau nevoie să le transmită consumatorilor, prin marcarea produselor, valoarea mărfurilor comercializate. Producătorii au început să adauge simple sigilii din piatră produselor vândute, iar, în timp, acestea s-au transformat în sigilii cu imagini imprimate în lut, asociate deseori cu identitatea personală a producătorului, care, astfel, dădeau o personalitate produsului[12]. Unii istorici consideră că aceste marcaje nu sunt comparabile cu etichetele și mărcile comerciale moderne, sugerând ca primele mărci folosite în ceramică, bazate pe pictograme sau amprenta producătorului, ar trebui definite drept proto-mărci[13].

Numeroase studii de specialitate au prezentat dovezi ale marcării, ambalării și etichetării produselor în antichitate[14][15]. Dovezi arheologice privind ștanțele folosite de olari au fost descoperite în întreg Imperiul Roman și în Grecia Antică. Aceste mărci erau folosite pe cărămizi, vase din ceramică, recipientele de depozitare, dar și pe ceramica de foarte bună calitate[16]. Marcarea ceramicii era o practică comună în Grecia Antică din secolul al VI-lea î.Hr. Un vas creat în jurul anului 490 î.Hr. poartă inscripția „Sophilos m-a pictat”, care arăta că obiectul a fost fabricat, dar și pictat de către un singur olar[17]. Este posibil ca marcarea să fi fost necesară pentru a susține comercializarea la scară largă a acestor vase. De exemplu, vase produse în Galia în secolul al III-lea, marcate cu numele unor olari cunoscuți și cu locul de origine (ex: Attianus din Lezoux, Tetturo din Lezoux, Cinnamus din Vichy), au fost descoperite la mare depărtare, în regiunea Essex din Anglia. Folosirea ștanțelor pe produse din metale prețioase, un alt tip de marcare, datează, cu aproximație, din secolul al IV-lea d.Hr. Cinci mărci diferite au fost identificate pe obiecte din argint din arealul bizantin din acea perioadă[18].
Starčević arată că anumite tipuri de mărci sau proto-mărci au apărut în mod spontan și independent în Africa, Asia și Europa, în momente diferite, în funcție de condițiile locale. Diferite sigilii, care funcționau ca niște cvasi-mărci, au fost descoperite pe câteva produse chinezești timpurii din timpul Dinastiei Qin (221-206 î.Hr.); un număr mare de sigilii produse de civilizația harappă din Valea Indusului (3300-1300 î.Hr.), unde comunitatea locală depindea într-o mare măsură de comerț; sigiliile cilindrice au apărut în Ur, Mesopotamia, în jurul anului 3000 î.Hr., facilitând clasificarea produselor și a proprietăților; nu în ultimul rând, folosirea unei mărci a producătorului pe ceramică era o practică comună atât în Roma, cât și în Grecia Antică. Unele dintre primele dovezi ale utilizării mărcilor datează din 1300 î.Hr., fiind descoperite în India. Cea mai veche marcă generică, folosită neîntrerupt în India încă din perioada vedică (cca. 1100 î.Hr. până în 500 î.Hr.), este pasta pe bază de plante denumită Chyawanprash, consumată pentru presupusele sale beneficii pentru sănătate și atribuită unui rishi (sau vraci) foarte cunoscut, numit Chywan. Acest produs a fost creat în zona vulcanului inactiv Dhosi din nordul Indiei.

În Roma Antică, mărcile comerciale sau inscripțiile de pe obiectele puse la vânzare purtau numele de titulus pictus. În mod normal, aceste inscripții ofereau informații referitoare la originea obiectului, la destinația acestuia, dar și la tipul de produs. Câteodată, inscripțiile precizau numele producătorului sau chiar detalii despre calitatea produsului[19]. Romanii aplicau mărci sau inscripții pe o gamă largă de produse: vase, obiecte din ceramică, amfore (recipiente de depozitare)[20], dar și lămpi de ulei produse în fabrici[21]. Câteva bucăți de pâine carbonizate descoperite în apropierea vulcanului Vezuviu, la Herculaneum, arată că unii producători de pâine din Roma Antică obișnuiau să își imprime numele pe produse. Acest obicei mai era prezent și în rândul producătorilor de sticlă, Enion fiind cel mai celebru dintre aceștia[22].

Un negustor care s-a folosit de titulus pictus a fost Umbricius Scaurus din Pompeii (cca. 35 e.n), un producător de sos de pește (cunoscut sub numele de garum sau liquamen în Roma Antică). Modelele de mozaic din atriumul casei acestuia erau decorate cu amfore ce aveau inscripționate propria lui marcă, dar și detalii privitoare la calitatea produselor. Mozaicul cuprinde patru amfore diferite, plasate în fiecare colț al atriului, inscripționate cu următoarele fraze[23]:
- G(ari) F(los) SCO(m)/ SCAURI/ EX OFFI(ci)/NA SCAU/RI, în traducere: „Floarea garum-ului, făcută din macrou, un produs al lui Scaurus, de la prăvălia lui Scaurus”
- LIQU(minis)/ FLOS în traducere: „Floarea liquamen-ului”
- G(ari) F(los) SCOM(bri)/ SCAURI, în traducere: „ Floarea garum-ului, facută din macrou, un produs al lui Scaurus ”
- LIQUAMEN/ OPTIMUM/ EX OFFICI(n)/ A SCAURI în traducere: „Cel mai bun liquamen, de la prăvălia lui Scaurus”
Sosul de pește al lui Scaurus era foarte apreciat în întreaga regiune mediteraneană pentru calitatea sa, iar această reputație bună a călătorit și s-a păstrat până în Franța zilelor noastre[24]. Atât în Pompeii, cât și în zonele din apropierea orașului Herculaneum, există dovezi arheologice care arată că marcarea și etichetarea bunurilor era o practică des întâlnită în Roma Antică pentru o gamă largă de produse. Vasele de vin, de exemplu, erau inscripționate cu nume precum Lassius sau L. Eumachius, făcând probabil referire la numele producătorului.

Folosirea mărcilor identitare pe produse s-a redus odată cu căderea Imperiului Roman. Cu toate acestea, în Evul Mediu, odată cu apariția breslei negustorilor a reapărut și utilizarea marcajelor, aceasta fiind asociată cu anumite tipuri de produse. În secolul al XIII-lea, italienii își marcau documentele prin aplicarea unui filigran[25]. Ștampilele în relief, ștanțele pe metalele prețioase sau mărcile producătorilor de argint și alte tipuri de însemne au devenit extrem de populare în întreaga Europă medievală. Deși era practicat încă din secolul al IV-lea, mai ales în Bizanț[26], procedeul de aplicare a unor însemne pe metale prețioase a devenit o practică comună abia în perioada medievală[27]. Ștanțele aplicate pe obiecte din aur sau argint au apărut în Britania în anii 1300[28].
Utilizarea mărcilor comerciale la scară largă este asociată cu apariția producției de masă și a bunurilor ambalate în secolul al XIX-lea[29]. Industrializarea a schimbat procesul de fabricare a produselor de uz casnic, precum săpunul, de exemplu, mutând-l din comunitățile locale în fabrici. Când își transportau bunurile, fabricile își marcau containerele cu propriul logo sau însemn, extinzând termenul de marcă la cel de marcă înregistrată[30][30][30][30][28]. Fabricile înființate în timpul Revoluției Industriale au început să producă bunuri de larg consum, fiind nevoite să își vândă produsele pe o piață extinsă, unor clienți familiarizați doar cu produse locale. În scurt timp, a devenit clar că un săpun într-un ambalaj generic era mult mai greu de vândut decât unul familiar, fabricat local. Producătorii de bunuri ambalate trebuiau să câștige încrederea consumatorilor și să îi convingă că produsele lor erau la fel de bune ca cele locale. Săpunul Pears, conserva de supă Campbell, băutura răcoritoare Coca-Cola, guma de mestecat Juicy Fruit, aluatul pentru clătite de la Aunt Jemima și cerealele din ovăz Quaker Oats au fost printre primele produse promovate ca „mărci” în încercarea de a-i familiariza pe consumatori cu avantajele pe care acestea le puteau oferi. Alte branduri care datează din această perioadă, precum orezul Uncle Ben’s sau cerealele pentru micul dejun marca Kellogg, ilustrează aceeași tendință.
Unele mărci existente și acum datează din perioada producției de masă din secolele XVII-XIX. Bass & Company, o fabrica de bere britanică, își revendică dreptul de autor asupra primei mărci înregistrate din istorie: logoul său cu un triunghi roșu. Tate & Lyle, producătorul siropului de zahăr Lyle’s (Golden Syrup), susține, în mod similar, că aceasta ar fi cea mai veche marcă britanică, ambalajul său verde-auriu rămânând aproape neschimbat din 1885; compania a fost inclusă și în Cartea recordurilor Guinness din acest motiv. Un alt exemplu este dat de Antiche Fornaci Giorgi din Italia, care își ștanțează în continuare cărămizile (precum cele folosite în Bazilica Sfântul Petru din Cetatea Vaticanului) cu același proto-logo din 1731.

În jurul anului 1900, James Walter Thompson publica un mesaj publicitar în care explica importanța reclamei făcute propriei mărci comerciale, aceasta fiind una dintre primele explicații argumentate privind strategia de creare și promovare a mărcilor (sau branding). La scurt timp, companiile au început să adopte sloganuri, mascote și teme muzicale publicitare difuzate la radio și pe primele canale de televiziune, în anii 1920-1930. De altfel, multe dintre emisiunile de teatru radiofonic de la început au fost sponsorizate de producătorii de săpun, ceea ce i-a adus acestui gen (dar și serialelor televizate de mai târziu) numele de soap opera („operă de săpun”) în limba engleză. În anii 1940, fabricanții au început să recunoască diferitele modalități prin care consumatorii puteau relaționa cu propriile mărci din punct de vedere social, psihologic sau antropologic[31].
Producătorii au învățat repede să își construiască identitatea și personalitatea mărcii pornind de la idei precum tinerețea, distracția sau luxul. Acest lucru a pus bazele practicii moderne cunoscute astăzi drept branding, care încurajează consumatorii să cumpere marca, nu neapărat produsul. Această tendință a continuat în anii 1980 și este cuantificată astăzi în baza unor concepte precum valoarea mărcii sau capitalul de marcă. Naomi Klein a descris această evoluție drept „mania capitalului de marcă”. În 1988, de exemplu, Philip Morris a achizitionat Kraft la un preț de șase ori mai mare decât valoarea reală a companiei. Analiștii economici au arătat că obiectul tranzacției a fost, de fapt, numele mărcii.
Data de 2 aprilie 1993, numită și Vinerea Marlboro, este adesea considerată ziua în care marca a murit: compania Philip Morris a anunțat că va reduce prețul țigaretelor Marlboro cu 20% pentru a concura cu țigările ieftine de pe piață. Țigările Marlboro se făceau remarcate, la momentul respectiv, datorită intenselor campanii publictare și a imaginii bine conturate a mărcii. Ca răspuns la acest anunț, cheltuielile cu publicitatea și valoarea acțiunilor la bursa de pe Wall Street au scăzut vertiginos pentru un număr mare de companii de marcă: Heinz, Coca-Cola, Quaker Oats, PepsiCo, Tide și Lysol. Mulți au crezut că evenimentul a semnalat începutul unei tendințe de „nediferențiere a mărcilor” (Klein 13), însă situația a fost doar temporară.
Concepte
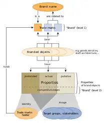
O politică de marcă eficientă poate duce la un număr mare de vânzări, nu doar în cazul unui singur produs, ci și a altor produse asociate aceleiași mărci. Dacă adoră biscuiții Pillsbury și are încredere în această marcă, clientul va încerca, probabil, și alte produse oferite de aceeași companie – precum fursecurile cu ciocolată, de exemplu. Dezvoltarea unei mărci comerciale, aflată deseori în sarcina unei echipe de designeri, necesită timp. Marca este personalitatea care identifică un produs, un serviciu sau o societate comercială (nume, termen, semn, simbol, design sau combinația acestora) și modul în care acestea se raportează la elementele cheie: clienți, angajați, parteneri, investitori, etc.
Numele mărcii comerciale și marca înregistrată

Numele unei mărci comerciale este elementul reprezentat în scris sau oral care identifică un produs, un serviciu sau un agent economic, diferențiindu-l de alte entități similare dintr-o anumită categorie. Un nume de marcă poate include cuvinte, fraze, semne, simboluri, desene, sau orice combinație a acestor elemente. Pentru consumatori, un nume de marcă este un „element mnemonic", o posibilitate de a-și aminti produsele preferate. Numele unei mărci comerciale nu trebuie confundat cu marca înregistrată, care se referă la un nume de marcă sau un element al unui brand protejat de lege[32]. De exemplu, denumirea Coca-Cola protejează nu numai numele brandului, Coca-Cola, ci și fontul specific și forma distinctivă a sticlei în care se vinde băutura.
Identitatea mărcii comerciale
Simplu spus, identitatea mărcii este un set de componente individuale, cum ar fi un nume, un design, un set de imagini, un slogan, o viziune etc., care deosebește acea marcă de altele[33][34]. Pentru a crea o impresie puternică a propriei identități de marcă, o companie trebuie să înțeleagă în profunzime piața vizată, concurenții și mediul de afaceri. Identitatea unei mărci include atât identitatea de bază, cât și identitatea extinsă a acesteia. Identitatea de bază reflectă ideile și opiniile asociate, în mod consecvent și pe termen lung, cu marca, în timp ce identitatea extinsă se referă la acele aspecte specifice ale mărcii care contribuie la generarea unei motivații constante
Potrivit unui studiu semnat de Kotler et al. (2009), identitatea unei mărci poate genera patru tipuri de elemente semnificative:
- atribute
- beneficii
- valori
- personalitate
Atributele unei mărci reprezintă setul de calități cu care corporația dorește să fie asociată. De exemplu, un brand poate să își prezinte ca atribut primar faptul că protejează mediul înconjurător. Totuși, atributele unei mărci nu sunt suficiente pentru a convinge un client să achiziționeze produsul[33]. Acestea trebuie comunicate prin intermediul beneficiilor pe care le pot aduce, un fel de traducere în emoții. Dacă atributul unei mărci este faptul că își dorește să protejeze mediul, consumatorii vor beneficia și de sentimentul că ajută mediul înconjurător dacă se vor asocia cu aceasta. În afară de atribute și beneficii, identitatea unei mărci poate presupune, de asemenea, ca promovarea ei să se concentreze pe reprezentarea valorilor ei fundamentale[33]. Dacă va fi percepută ca simbolizând anumite valori specifice, o companie va atrage, la rândul ei, clienți care cred și ei în aceste valori. De exemplu, marca Nike reprezintă valoarea atitudinii exprimate de sloganul „Just Do It!” („Nu sta pe gânduri, acționează!”). Astfel, această formă de identificare a mărcii atrage clienți care împărtășesc aceeași valoare. Chiar mai cuprinzătoare decât valorile sale percepute este personalitatea unei mărci. De altfel, identitate unei mărci de succes se poate descrie cu ușurință ca și cum aceasta ar fi o persoană. Această formă de identitate a mărcii s-a dovedit a fi cea mai avantajoasă pentru menținerea unei relații de lungă durată cu consumatorii deoarece le oferă acestora sentimentul că interacționează personal cu marca[35]. Împreună, toate cele patru forme de identificare a brandului ajută la transmiterea unui mesaj puternic despre ceea ce corporația respectivă speră să îndeplinească și le explică clienților de ce ar trebui să aleagă un brand în detrimentul mărcilor concurente.
Personalitatea mărcii
Consumatorii pot face deosebirea dintre aspectul psihologic al unei mărci (gânduri, sentimente, percepții, imagini, experiențe, convingeri, atitudini ș.a.m.d. care ajung să fie asociate cu o marcă) și aspectul empiric. Acesta din urmă este suma tuturor punctelor de contact cu brandul respectiv și este cunoscut ca efectul de marcă. Marca este adesea concepută astfel încât să provoace o reacție emoțională și să fie recunoscută imediat, aspecte care pot crea loialitatea față de brand și, în cele din urmă, pot duce la achiziții repetate. Efectul de marcă se referă la felul în care acțiunea unei mărci este percepută de consumator. Aspectul psihologic, denumit uneori și imaginea de marcă, este un construct simbolic creat în conștiința consumatorilor și format din totalitatea informațiilor și așteptărilor asociate cu un produs, un serviciu sau cu compania care le furnizează.
Persoanele implicate în procesul de creare și promovare a unei mărci încearcă să dezvolte sau să armonizeze așteptările care stau la baza efectului de marcă, creând impresia că o marcă asociată cu un produs sau un serviciu are anumite calități sau caracteristici care o fac specială sau unică. Marca comercială poate să devină, prin urmare, unul dintre cele mai importante elemente dintr-o campanie publicitară, pentru că poate evidenția ceea ce proprietarul ei poate oferi pe piață. Managementul mărcii comerciale desemnează arta de a crea și a menține o marcă. Procesul prin care o întreagă organizație este gestionată astfel încât să se plieze pe caracteristicile propriei mărci poartă numele de orientare în baza mărcii. Strategia de orientare în baza mărcii este construită în funcție de informațiile culese prin intermediul studiilor de piață
Un management eficient al mărcii comerciale își propune să facă produsele sau serviciile oferite de aceasta relevante pentru publicul țintă. Mărcile nu ar trebui să fie văzute doar ca diferența dintre costul real al unui produs și prețul de vânzare, ci drept suma tuturor calităților unui produs care sunt importante pentru consumator[36].
Consumatorii pot privi procesul de branding ca pe o parte integrantă din produsul sau serviciul cumpărat, deoarece acesta este folosit deseori pentru a denota o anumită calitate sau o caracteristică atractivă a bunului sau serviciului vândut. Din perspectiva proprietarilor de mărci, produsele sau serviciile de marcă pot impune prețuri mai mari. Dacă două produse se aseamănă, dar unul dintre ele nu este asociat cu nicio marcă comercială (fiind, de exemplu, un produs generic, de magazin), potențialii cumpărători vor alege adesea produsul de marcă, mai scump, bazându-se pe calitatea percepută a mărcii sau pe reputația pe care o are proprietarul acesteia.
Notorietatea mărcii
Conceptul de notorietate a mărcii implică abilitatea clienților de a recunoaște și de a-și aminti marca, logo-ul sau publicitatea acesteia. Brandul ajută clienții să deosebească produsele în funcție de categoria de produse sau servicii din care acestea fac parte. Totodată, acesta le expune clienților o multitudine de beneficii oferite de o anumită marcă, dar și modul în care un anumit brand dintr-o categorie se diferențiază de brandurile adversare. Astfel, marca ghidează clienții către brandurile care le-ar putea satisface cel mai bine nevoile, oferindu-le deci oportunitatea de a înțelege cu ușurință diferitele oferte de produse sau servicii care alcătuiesc o categorie..
Notorietatea mărcii este esențială în procesul de cumpărare, din moment ce trebuie să cunoști un brand înainte de a face o achiziție. Cu alte cuvinte, clienții nu vor lua în considerare un brand dacă nu îl recunosc[37]. Notorietatea brandului este o componentă esențială pentru conștientizarea eficienței identității și a metodelor de comunicare ale brandului[38]. Mărcile de succes sunt cele care acumulează în mod constant un grad înalt de notorietate, acesta fiind un factor crucial în asigurarea clientelei[39]. Pot fi identificate o multitudine de forme ale acestui concept. Fiecare formă reflectă o etapă diferită a abilităților cognitive ale clientului de a aborda brandul într-o anumită circumstanță.
Specialiștii din domeniul marketingului identifică, de obicei, două tipuri distincte de notorietate: notorietatea spontană (neasistată) și recunoașterea mărcii (notorietate asistată)[40]. Cele două tipuri de notorietate funcționează în mod diferit, având implicații importante în alegerea strategiei de marketing și publicitate.
- Cele mai multe companii țintesc spre notorietatea instantanee (în engleză,,,top-of-mind’’). Notorietatea instantanee este obținută atunci când un client este întrebat despre o anumită categorie de produse, iar primul lucru care îi vine în minte este un anumit brand. De exemplu, în mare parte din lumea anglofonă, atunci când un client va fi rugat să numească o marcă de șervețele, răspunsul cel mai frecvent va fi ,,Kleenex’’, care devine, astfel, un brand cu ,,notorietate instantanee’’.
- Notorietatea spontană sau neasistată este specifică unui anumit brand sau grup de branduri pe care un client și le poate aminti fără nicio sugestie atunci când îi este solicitată o categorie de produse.
- Notorietatea asistată (sau recunoașterea) este obținută atunci când un client vede sau citește o listă de branduri și spune că este familiarizat cu o anumită marcă doar după ce i se oferă anumite indicii (vizuale sau sonore) pentru a și-o aminti.
- Notorietatea strategică se obține atunci când un brand nu se bucură doar de notorietate instantanee în rândul clienților, ci prezintă și o serie de calități distinctive care îl plasează în fața altor branduri de pe piață.
Notorietatea asistată
Notorietatea asistată (sau recunoașterea mărcii) este faza inițială din procesul de creare a notorietății unei mărci și este folosită pentru a testa dacă clienții își amintesc unul sau mai multe din elementele care compun marca[39]. Atunci când recunosc un brand, clienții se ajută de anumite indicii vizuale sau verbale. De exemplu, pentru a vedea dacă va alege o anumită marcă pentru a-și satisface nevoia de cumpărare din cadrul unei anumite categorii de produse, ca hârtia igienică, clientului i se vor prezenta, la început, o serie de mărci din care va trebui să aleagă doar una. De îndată ce vede sau aude detalii despre o anumită marcă, clientul poate să își amintească de o altă situație în care a avut contact cu aceasta. Acest proces poate fi caracterizat drept o recunoaștere a mărcii, pentru că odată ce a primit un indiciu, clientul și-a amintit de brandul respectiv. Deseori, această formă de notorietate determină clienții să aleagă un brand în locul altuia, mai ales atunci când nu sunt hotărâți, iar achiziția nu este una importantă.
Se consideră că eforturile de stabilire a unei bune recunoașteri a mărcii sunt reușite atunci când consumatorii pot identifica o marcă fără a fi expuși în mod explicit la numele companiei, bazându-se în schimb doar pe diverși stimuli, precum logoul, sloganul sau culorile acesteia[41]. De exemplu, un element pe care compania Disney a reușit să îl transforme într-un atribut de marcă este fontul specific (creat inițial pentru logoul-„semnătură” al lui Walt Disney) utilizat acum în sigla site-ului companiei, go.com.
Notorietatea spontană
Spre deosebire recunoașterea mărcii, notorietatea spontană nu este declanșată de un semnal vizual sau verbal, ci apare atunci când clientul își amintește un brand anume fără nici un ajutor suplimentar. Clienții nu mai trebuie să aleagă dintr-o multitudine de branduri pe cel care le satisface nevoia de cumpărare, ci nevoia este aceea care îi determină să își amintească un brand pentru a o satisface. Acest tip de notorietate a mărcii este mai puternic decât notorietatea asistată, deoarece marca trebuie să ocupe un loc bine determinat în mintea clientului pentru ca recunoașterea ei spontană să poată avea loc. Așadar, notorietatea spontană este o dovadă a faptului că strategiile de influențare a clienților folosite anterior au dat rezultate și s-au bucurat de succes.
Calibrarea mixului de marketing îi poate ajuta pe directorii de vânzări să optimizeze modul în care folosesc bugetul de marketing pentru a maximiza notorietatea mărcii sau vânzările. Managementul brandului pentru a crea valoare de marcă presupune deseori utilizarea tehnicilor specifice mixului de marketing, dar și strategii de valorificare a mărcii .
Elementele unei mărci comerciale
În general, mărcile sunt alcătuite din următoarele elemente[42]:
- nume: cuvântul sau cuvintele folosite pentru a identifica o companie, un produs, un serviciu sau un concept
- logo: imaginea brevetată care identifică un brand
- slogan sau motto: de exemplu, „Farmacia inimii Catena”
- elemente grafice: „panglica în mișcare" este o imagine patentată parte din brandul Coca-Cola
- forme: formele ușor de recunoscut ale sticlelor de Coca-Cola sau ale mașinii Volkswagen Beetle sunt elemente brevetate ale acestor mărci
- culori: de exemplu, în 1998, compania Tiffany și-a brevetat nuanța de albastru (Pantone nr. 1837) folosită în logoul propriu[43]
- sunete: o melodie sau doar câteva note ne pot duce cu gândul la un anumit brand. Un exemplu cunoscut îl reprezintă sunetele de clopoțel ale canalului de televiziune NBC.
- mirosuri: combinația de trandafir, iasomie și mosc din parfumul Chanel no. 5 este una brevetată deja
- gusturi: rețeta de 11 ierburi și condimente pentru pui prăjit este un brevet al companiei Kentucky Fried Chicken
- mișcare: portierele mașinilor Lamborghini, care se deschid în sus, sunt o marcă înregistrată a companiei

Comunicarea mărcii
Deși identitatea mărcii este considerată drept fundamentală pentru capitalul acesteia, valoarea identității unui brand ar scădea rapid fără comunicarea continuă a atributelor care îl caracterizează[44]. Comunicarea integrată de marketing (IMC) se referă la modul în care brandul transmite un mesaj clar și consecvent clienților și acționarilor săi. IMC cuprinde cinci elemente cheie:
- publicitatea
- promovarea vânzărilor
- marketingul direct
- vânzarea personalizată
- relații publice
Eficacitatea comunicării unui brand este dată de claritatea cu care clientul percepe mesajul adresat de acesta prin intermediul IMC. Deși IMC este un concept strategic vast, elementele cruciale în comunicarea mărcii au în vedere modul în care aceasta transmite mesajele necesare, dar și punctele de contact pe care le folosește pentru a crea o legătură cu clienții săi.
Modelul tradițional de comunicare se poate analiza în pași succesivi:
- Mai întâi, o sursă/ un emițător dorește să transmită un mesaj receptorului. Emițătorul trebuie să codifice mesajul propus astfel încât receptorul să îl poată înțelege.
- După etapa codificării, compunerea mesajului este finalizată, iar acesta este transmis printr-un canal selectat[45]. În IMC, canalele pot include elemente media precum publicitatea, relațiile cu publicul, promovarea vânzărilor etc.
- Acesta este punctul în care mesajul poate devia de la scopul său inițial deoarece trebuie să treacă printr-un proces de decodificare care adesea, involuntar, poate duce la o interpretarea greșită.
- În cele din urmă, receptorul extrage mesajul și încearcă să înțeleagă ceea ce emițătorul a vrut să transmită. Adesea, un mesaj poate fi receptat în mod greșit din cauza gălăgiei din piață, cauzată de „...perturbări sau zgomote de fond neplanificate în timpul procesului de comunicare”.
- În etapa finală a procesului receptorul răspunde la mesaj, iar acest răspuns este perceput ca feedback de către expeditorul inițial.
Atunci când mărcile își comunică identitatea, există riscul ca receptorul să interpreteze mesajul în mod greșit. Așadar un brand ar trebui să utilizeze canale de comunicare potrivite pentru a „...influența în mod pozitiv felul în care sunt percepute aspectele fizice și psihologice ale mărcii”[46].
Pentru ca mărcile să comunice eficient cu clienții, specialiștii de marketing trebuie să „... ia în considerare toate punctele de contact sau sursele de contact pe care un client le are cu brandul”[47]. Punctul de contact reprezintă etapa transmiterii din modelul tradițional al comunicării, cea în care un mesaj pleacă de la emițător către receptor. Orice punct în care un client are o interacțiune cu un brand - vizionarea unui mesaj publicitar televizat, recepționarea informațiilor despre o marcă prin viu grai sau chiar observarea unei mașini inscripționate cu însemnele mărcii - este definit ca un punct de contact. Dalen et al.(2010) arată că orice punct de contact are „…potențialul de a adăuga asocieri pozitive la capitalul de marcă sau de a suprima aspectele negative asociate cu acesta”[46]. Prin urmare, comunicarea integrată de marketing (IMC) a unui brand trebuie să distribuie mesaje pozitive într-un mod coerent prin anumite puncte de contact asociate cu piața țintă. Una dintre metodologiile utilizate implică folosirea stimulilor senzoriali ca puncte de contact pentru a activa emoțiile clienților[47]. De exemplu,dacă folosește în mod frecvent o aromă plăcută ca punct de contact elementar, o marcă are mai multe șanse de a crea un efect pozitiv durabil, atât asupra simțurilor clienților, cât și asupra memoriei acestora[35]. O altă metodă prin care marca se poate asigura că folosește cel mai bun canal de comunicare este reprezentată de concentrarea pe punctele de contact care se potrivesc cu anumite domenii asociate cu experiența clientului[33]. După cum sugerează Figura 2, anumite puncte de contact sunt corelate cu o fază specifică a implicării clientului în experiența de marcă. De exemplu, o marcă poate constata că punctele de contact publicitare au cel mai mare efect în etapa premergătoare cumpărării propriu-zise și, prin urmare, reclamele sale se vor concentra pe atragerea unor noi clienți și nu pe păstrarea celor deja existenți. În concluzie, un brand își poate mări capitalul prin folosirea comunicării de marketing integrate cu ajutorul punctelor de contact.
Comunicarea atributelor mărcii este importantă pentru a asigura succesul acesteia în lumea afacerilor și se referă la modul în care companiile transmit mesajele, caracteristicile și însușirile brandului către consumatori[48]. O metodă de comunicare a brandurilor pe care companiile o pot exploata implică folosirea mesajelor electronice informale, metoda fiind cunoscută și ca eWOM („electronic word-of-mouth”). EWoM este o abordare relativ nouă în comunicarea cu consumatorii. O metodă populară de a folosi mesaje electronice informale implică platformele de socializare (SNS), precum Twitter[49][49][49][49][47][./Brand#cite_note-64 [64]]. Într-un studiu recent, consumatorii au declarat că se simt mult mai apropiați de un brand dacă acesta este activ pe un site de socializare (Twitter). Alte studii au arătat, de asemenea, că încrederea consumatorilor într-o marcă crește dacă aceștia au posibilitatea de a interacționa și comunica cu acea marcă prin intermediul rețelelor de socializare. Acest lucru sugerează că o companie ar putea crea campanii pe rețelele de socializare pentru a câștiga încrederea și loialitatea consumatorilor, dar și pentru a transmite mesajele mărcii.
McKee (2014) a efectuat, de asemenea, o analiză a comunicării de marcă, susținând că atunci când doresc să își promoveze propria marcă firmele ar trebui să încerce să își simplifice mesajul, deoarece acest lucru va duce la o prezentare mai eficientă a valorii mărcii, precum și la o creștere a probabilității ca aceasta să fie recunoscută de clienții țintă[50].
În 2012, Riefler a arătat că atunci când marca promovată aparține unei organizații globale sau uneia care își propune obiective globale, metoda de comunicare aleasă ar trebui mai întâi să atragă clienții la nivel global, urmând ca ulterior să fie adaptată pentru a fi asimilată la nivel internațional. Una dintre metodele prin care o firmă poate realiza acest obiectiv presupune alegerea unui nume potrivit pentru produsul sau serviciul comunicat, astfel încât acesta să fie adecvat pieței pe care va fi lansat[51].
Dacă o firmă dorește să se extindă la nivel global, este important ca numele acesteia să fie adaptat mai multor culturi, să nu creeze controverse și să nu fie înțeles greșit. S-a observat, de asemenea, că în campaniile de promovare a propriei mărci comerciale companiile nu ar trebui să își promoveze mesajul doar la nivel vizual, ci să profite de și de existența canalelor de comunicare multi-senzoriale. Un articol sugerează că nu numai văzul, ci și celelalte simțuri ar trebui vizate în încercarea de a promova o marcă comercială în rândul consumatorilor. De exemplu, refrenele publicitare sau muzica de pe fundal pot avea un efect pozitiv asupra recunoașterii și reținerii mărcii, dar și asupra practicilor de achiziție
De aceea, atunci când intenționează să comunice existența unei mărci comerciale unei anumite categorii de consumatori, firmele ar trebui să caute canalul de comunicare care se potrivește cel mai bine cu obiectivele lor pe termen scurt și lung și să aleagă o metodă de promovare ce va trezi interesul consumatorilor țintă[52]. Concordanța dintre produs, stilul de viață al consumatorului și persoana sau firma prezentate drept garanți ai acelui produs este importantă pentru eficacitatea comunicării unei mărci.
Variabile globale
Numele mărcii comerciale

Termenul de „nume de marcă” este confundat deseori cu termenul de „marcă”, cu toate că ar trebui folosit pentru a denumi în special elementele lingvistice utilizate în scris sau oral pentru a identifica un produs. În acest context, „numele mărcii” este un tip de marcă înregistrată dacă numele acelei mărci se identifică cu proprietarul ei ca sursă comercială a produselor și a serviciilor. Proprietarul unei mărci comerciale poate dori să își protejeze drepturile de proprietate asupra numelui acesteia prin înregistrarea mărcii. Astfel de mărci sunt denumite „mărci înregistrate”. Personajele fictive create pentru a promova un anumit brand fac și ele parte, la rândul lor, din ansamblul unui brand. De exemplu, Mr. Whipple creat de marca de hârtie igienică Charmin sau Tony the Tiger, personajul care promovează fulgii de cereale Kellogg. Crearea unui capital de marcă prin procesul de valorificare a mărcii sau prin folosirea tehnicilor de modelare a mixului de marketing este diferită de procesul de capitalizare a unei mărci înregistrate.
Tipuri de denumiri comerciale
Numele unei mărci poate lua diverse forme. Câteva tehnici și nume includ:
- abrevieri: un nume format din literele inițiale ale unor sintagme complexe, cum ar fi UPS sau IBM
- denumiri descriptive: nume care descriu un avantaj sau o funcție a produsului, cum ar fi Whole foods (Alimente sănătoase/integrale) sau Toys "R" Us (joc de cuvinte care se poate traduce ca „noi suntem jucăriile”)
- aliterații și rime: nume amuzante ușor de reținut, precum Reese’s Pieces sau Dunkin‘Donuts
- denumiri evocatoare: nume care pot evoca o imagine vie, ca Amazon sau Crest
- neologisme: cuvinte inventate, cum ar fi Wii sau Häagen-Dazs
- cuvinte străine: adoptarea unui cuvânt din altă limbă, precum Volvo sau Samsung
- numele fondatorilor: folosirea numelor unor persoane reale (în special numele unui fondator), precum Hewlett-Packard, Dell, Disney, Stussy sau Mars
- nume luate din geografie: denumiri de regiuni și repere geografice, precum Cisco sau Fuji Film
- personificări: nume din mitologie, ca Nike, sau ale unor personaje de succes, cum ar fi Betty Crocker
- jocuri de cuvinte: unele mărci își creează numele folosind jocuri amuzante de cuvinte, cum ar fi Lord of the fries (de la numele romanului Lord of the flies – Regele muștelor), Wok on water (pronunție similară cu a sintagmei „walk on water” – „a merge pe apă”) sau Eggs Eggscetera (joc de cuvinte care combină pronunța cuvântului „egg” – „ou” cu cea a sintagmei „et cetera”)
- combinații: combinarea mai multor cuvinte într-unul singur, cum ar fi Microsoft (de la "microcomputer" și "software"), Comcast ("comunicare" și „cast” - "difuzare"), Evernote („ever” – „totdeauna” și „note” – „notă”), Vodafone ("voce", "date", "telefon").
Procesul de asociere a unui produs sau serviciu cu o marcă a intrat în cultura populară. Majoritatea produselor au un fel de identitate de marcă, de la sarea de bucătărie obișnuită la blugii de designer. Termenul de „brandnomer” desemnează un nume de marcă care a devenit un termen generic pentru un produs sau serviciu în vorbirea curentă, cum ar fi Band-Aid, Nylon sau Kleenex – denumiri care, în multe culturi, sunt adesea folosite pentru a descrie orice marcă de bandaj, orice tip de ciorapi de damă sau orice tip de șervețele nazale. Xerox, de exemplu, a devenit sinonim cu cuvântul „copie", la fel cum, în limba română, „adidas” desemnează acum aproape orice tip de încălțăminte sport[53].
Marca unei linii de produse
O marcă de linie permite introducerea unor subtipuri de produse sub o denumire comercială comună, deja stabilită. De exemplu, diferitele tipuri de ciocolată Kinder produse de Ferrero SA, subtipurile Coca-Cola sau edițiile speciale lansate de unele mărci populare.
Identificarea mărcii comerciale
În decembrie 2013 Fundația Open Knowledge a creat BSIN (Brand Standard Identification Number sau Numărul de Identificare a Brandului). BSIN este universal și este utilizat de Open Product Data Working Group al Fundației Open Knowledge pentru a asocia o marcă fiecărui produs[54]. Baza de date de marcă OKFN este esențială pentru mișcarea Open Data.
Încrederea în marcă
Încrederea este „credibilitatea” intrinsecă evocată de o entitate. În lumea comercială, elementul intangibil reprezentat de încrederea în marcă influențează comportamentul și performanțele acționarilor și clienților în moduri surprinzătoare. Aceasta pune bazele unei relații strânse cu marca, transformând simpla recunoaștere a mărcii în lfidelitate față de aceasta. Acest lucru, la rândul său, transformă oamenii obișnuiți, care au interese directe sau indirecte legate de companie, în ambasadori devotați ai mărcii, creând multiple avantaje precum acceptarea altor produse de la aceeași marcă, perceperea mărcii ca un produs premium sau acceptarea unor deficiențe temporare în ce privește calitatea.
Un studiu intitulat „The Brand Trust Report” a analizat elementele care formează încrederea în marcă. Aceasta este rezultatul acțiunilor, comportamentului, comunicării și atitudinii unei entități, gradul cel mai ridicat de încredere fiind inspirat de componenta acțională. Acțiunile întreprinse de o entitate comercială sunt importante mai ales pentru a câștiga încrederea publicului care intră în contact direct cu marca, efectul primar creat de marcă atrăgând publicul primar al acesteia. Totuși, mijloacele de comunicare joacă un rol vital în crearea efectului de marcă în rândul consumatorilor care nu au intrat niciodată în contact cu aceasta, adică foarte importantul public secundar.
Mărcile paritare
Conceptul de mărci paritare se referă la situația în care consumatorii ajung să perceapă unele mărci comerciale drept echivalente. Astfel, aceștia vor tinde să cumpere produse sau servicii din cadrul unui grup de mărci deja acceptate, fără să aleagă un brand specific. În cazul mărcilor paritare, calitatea produsului nu este întotdeauna percepută drept un factor major în decizia de cumpărare, consumatorii crezând că în cadrul grupului paritar există doar diferențe minore în privința acesteia.
Extinderea rolului mărcii
Conceptul de marcă comercială sau brand a fost creat pentru a facilita identificarea și diferențierea unui produs față de altele similare, dar și pentru a le permite companiilor să vândă produse de calitate inferioară folosindu-se numele mărcii. De-a lungul timpului, mărcile comerciale au ajuns să fie asociate cu posibilitatea obținerii unui anumit prestigiu și a profitului, la început doar în cazul produsului promovat, iar apoi chiar pentru compania din spatele brandului.
Astăzi, mărcile comerciale joacă un rol mult mai important, fiind cooptate, ca simboluri influente, în numeroase dezbateri, mult mai ample, pe diverse teme economice, sociale și politice. Capacitatea brandurilor de a transmite rapid mesaje complexe, cu un puternic impact emoțional, dar și abilitatea de a atrage atenția mass-mediei, le transformă în unelte ideale pentru activiști[55]. Răspândirea anumitor inovații este influențată și de conflictele culturale generate de mesajele anumitor mărci comerciale[56].
Strategii de creare și promovare a mărcilor comerciale
Numele companiei
Adesea, în special în sectorul industrial, singurul element promovat este numele companiei. Această abordare nu a funcționat foarte bine pentru General Motors, care a revizuit recent modul în care brandul corporației se raportează la mărcile comerciale ale produselor sale[57]. Felul în care numele companiei este relaționat cu produsul și serviciile oferite de aceasta este cunoscut ca arhitectura mărcii. Deciziile luate în privința numelui companiei și produselor acesteia, dar și relația dintre acestea, depind de o serie de analize strategice[58].
În unele cazuri, un nume de marcă (sau de companie) puternic este transformat în vehicul pentru o gamă de produse (de exemplu, Mercedes Benz sau Black & Decker) sau pentru o serie de mărci subsidiare (precum produsele Cadbury Dairy Milk, Cadbury Flake sau Cadbury Finger din Marea Britanie).
Marca individuală
Fiecare marcă comercială are un nume diferit (Seven-Up, Kool- Aid sau Nivea Sun Beiersdorf) și poate concura împotriva altor mărci ale aceleiași companii (de exemplu, Persil, Omo, Surf sau Lynx sunt toate deținute de Unilever).
Mărci concurente
Un brand concurent ocupă un sector de piață în care nu este nici lider, nici nu reprezintă o nișă. Mărcile concurente sunt definite dintr-o perspectivă în care sunt văzute drept entități cu ambiții ce depășesc resursele convenționale și care intenționează să aducă o schimbare în industrie.
Strategia mărcii multiprodus
Această strategie presupune ca o companie să folosească un singur nume pentru toate produsele dintr-o clasă. Atunci când se folosește chiar denumirea comercială a companiei, strategia multiprodus mai este cunoscută și sub numele de branding corporatist, branding de familie sau branding de tip umbrelă. Exemple de companii care folosesc această abordare sunt Microsoft, Samsung, Apple și Sony, având în vedere că numele companiei este același cu cel al mărcii comerciale. Alte exemple includ Virgin și Church & Dwight. Virgin, un conglomerat multinațional, folosește cunoscutul său logo roșu, de inspirație punk, scris de mână, cu acea bifă emblematică pentru toate produsele sale, de la linii aeriene, baloane cu aer cald sau telecomunicații și până la produsele de îngrijire a sănătății. Church & Dwight, un fabricant de produse de uz casnic, folosește denumirea comercială Arm & Hammer pe toate produsele care au ca ingredient principal bicarbonatul de sodiu. Strategia mărcii multiprodus are multe avantaje. Unul dintre acestea este valorificarea capitalului brandului, din moment ce clienții mulțumiți de un produs își vor extinde părerea pozitivă și asupra altor membri din aceeași categorie de produse doar pentru că acestea poartă același nume. Prin urmare, această strategie face posibilă extinderea familiilor de produse.
Extinderea familiei de produse
Extinderea familiei de produse presupune abordarea unui nou segment de piață din cadrul aceleiași clase de produse folosind aceeași marcă. Un exemplu în acest sens este compania Campbell Soup, care produce în special supe la conservă și a adoptat o strategie de marcă multiprodus bazată pe extinderea familiei de produse. Compania produce peste 100 de sortimente de supă, de la supa Campbell tradițională la supa condensată, cea cu bucăți mari de legume și carne, cea proaspăt preparată, cea organică sau cea instant. Această abordare este considerată avantajoasă, deoarece presupune costuri de promovare și de publicitate reduse. Pentru că toate produsele poartă același nume, gradul de recunoaștere a mărcii crește. Cu toate acestea, extinderea familiei de produse poate avea și rezultate negative, unul dintre acestea fiind acela că alte produse din familie pot fi dezavantajate din cauza vânzărilor la noul produs. Aceste extinderi sunt reușite atunci când contribuie la creșterea veniturilor companiei prin atragerea de noi cumpărători sau prin scăderea vânzărilor companiilor rivale.
Strategia mărcilor secundare
Strategia mărcilor secundare („subbranding” în limba engleză) este folosită de unele companii deținătoare de mărci multiprodus. Această abordare combină un brand organizațional, de familie de produse sau un brand-umbrelă cu crearea unei mărci noi cu scopul de a diferenția un segment dintr-o familie de produse de celelalte produse din gama companiei. Crearea unor mărci secundare are drept scop construirea și consolidarea unei noi oferte. Acest lucru poate afecta identitatea mărcii, întrucât mărcile secundare pot modifica percepțiile asociate brandului-sursă. Câteva exemple elocvente de mărci secundare de succes ne sunt oferite de companii precum Gatorade sau Porsche. Gatorade, o companie producătoare de băuturi și produse alimentare pentru sportivi, a lansat Gatorade G2, o familie de băuturi cu un număr scăzut de calorii. De asemenea, Porsche, o companie specializată în producția de automobile, a creat două mărci secundare cu succes pe piață: linia de autoturisme mai ieftine, Porsche Boxster, și cea de autoturisme de lux, Porsche Carrera.
Strategia extensiei de marcă
Strategia extensiei de marcă presupune folosirea numelui unui brand existent pentru a oferi un produs dintr-o clasă diferită. Atunci când o marcă este suficient de valoroasă există posibilitatea ca aceasta să poată fi extinsă. Cu toate acestea, extensia mărcii are și anumite dezavantaje. Folosirea excesivă a unui singur nume de marcă poate determina o suprasaturare a pieței, care, la rândul ei, poate crea un brand neclar și slab în fața consumatorilor. Exemple de extensie de marcă pot fi observate în cazul companiilor Kimberly-Clark și Honda. Kimberly-Clark este o corporație specializată în produse de îngrijire personală și de toaletă care a reușit să extindă numele mărcii Huggies pentru a acoperi o întreagă gamă de articole de toaletă și îngrijire pentru copii și bebeluși. Succesul acestei strategii de extensie a mărcii este vizibil în vânzările de peste 500 de milioane de dolari generate anual la nivel global. În mod similar, reputația mărcii Honda s-a răspândit în rândul altor produse: motociclete, diverse dispozitive motorizate, motoare, roboți, aeronave și biciclete.
Strategia mărcilor asociate
Strategia mărcilor asociate („co-branding” în limba engleză) este o variație a procedurii extensiei de marcă. Vorbim despre mărci asociate atunci când un singur produs rezultă din combinarea a două mărci ce aparțin unor companii diferite. Această asociere are avantajele ei, deoarece le permite anumitor firme să introducă clase noi de produse și să exploateze numele unui brand cunoscut în acea clasă de produse. Un exemplu de asociere de mărci reușită este cea dintre Whitaker's și Lewis Road Cremery, care a dus la apariția băuturii numite Lewis Road Creamery and Whittaker's Chocolate Milk. Acest produs a avut un succes uriaș pe piața din Noua Zeelandă.
Strategia mărcilor diferențiate
Strategia mărcilor diferențiate sau a diferențierii mărcilor deținute presupune atribuirea unui nume distinct fiecărui produs sau game de produse oferite de o companie. Cunoscută și sub denumirea de multibranding, această abordare este recomandată atunci când fiecare marcă a unui anumit producător este destinată unui anumit segment de piață. Strategia mărcilor diferențiate este folosită în diverse moduri, companiile interesate grupându-și mărcile în baza raportului calitate-preț. Procter & Gamble (P&G), de exemplu, este o multinațională care produce numeroase bunuri de consum grupate sub umbrela a peste 100 de mărci comerciale, fiecare adaptată diferitelor nevoi ale consumatorilor: brandul Head & Shoulders pentru șamponul anti-mătreață, marca Oral-B pentru diferite produse de igienă orală, Vicks pentru gama de produse contra tusei și răcelii sau Downy pentru șervețele parfumate pentru uscătorul de rufe și balsamul de rufe al companiei. Alte exemple de companii care folosesc strategia mărcilor diferențiate includ Coca-Cola, Nestlé, Kellogg’s și Mars.
De obicei, această abordare presupune costuri de promovare și de publicitate mai mari, pentru că firma producătoare trebuie să atragă interesul consumatorilor și comercianților pentru fiecare brand nou lansat, fără a se putea baza pe impresiile anterioare ale acestora. Strategia mărcilor diferențiate prezintă mai multe avantaje. Nu există riscul ca eșecul unui produs să influențeze alte produse din gama respectivă, deoarece fiecare brand corespunde unui segment de piață unic. Cu toate acestea, pentru anumite companii care au practicat această strategie, costurile și dificultățile întâmpinate în implementarea ei s-au dovedit a fi mai mari decât beneficiile. De exemplu, recent, Unilever, al treilea mare producător de bunuri de bunuri de larg consum din lume, și-a redus drastic numărul de mărci gestionate de la peste 400 la doar 14, alegându-le doar pe acelea cu vânzări de peste un miliard de euro. Pentru a ajunge la acest număr restrâns de branduri gestionate, multinaționala a eliminat complet unele produse de pe piață, iar pe altele le-a vândut către alte companii. Alte firme care practică strategia brandurilor diferențiate creează unele mărci noi doar pentru a se proteja împotriva concurenței (mărcile acestea sunt cunoscute și sub numele de mărci competitoare – „fighter brands” în engleză).
Strategia mărcii rivale
Principalul scop al strategiei mărcii rivale este acela de a propune o provocare pentru mărcile comerciale concurente. De exemplu, Qantas, cea mai mare companie aeriană din Australia, a creat brandul Jetstar pentru a concura direct cu Virgin Australia (cunoscută anterior sub numele de Virgin Blue), o companie aeriană de clasă economică. Jetstar este o companie aeriană economică destinată pasagerilor economi, dar primește foarte multe critici negative tocmai din acest motiv. Lansarea Jetstar i-a permis companiei Qantas să concureze direct cu Virgin Australia, fără a fi însă asociată și cu criticile negative adresate acesteia, datorită numelui de marcă diferit.
Strategia mărcii private
Marca privată, cunoscută și sub numele de marcă proprie, marcă de comerciant sau marcă de magazin, se bucură de o popularitate tot mai mare. În strategia de tip marcă privată, o companie fabrică produse care sunt vândute ulterior sub numele unui angrosist sau magazin. Mărcile proprii sunt populare, deoarece creează, de obicei, profituri mari pentru producători și comercianții revânzători. Prețurile produselor marcă proprie sunt, în general, mai mici decât cele ale mărcilor comerciale concurente. Din cauza prețului mic, care creează și impresia unei calități inferioare, consumatorii tind să evite produsele marcă proprie, însă această tendință începe să se schimbe.
Principalele lanțuri de supermarketuri din Australia, Woolworths și Coles, sunt pline până la saturare cu mărci proprii (sau private). În Statele Unite, Paragon Trade Brands, Ralcorp Holdings și Rayovac sunt cei mai mari furnizori de mărci private de scutece, produse alimentare și, respectiv, baterii alcaline. Costco, Walmart, RadioShack, Sears și Kroger sunt alți mari detailiști care propun mărci proprii. La fel, Macy's, un lanț de centre comerciale de mărime medie, oferă o gamă largă de mărci private, prezente exclusiv în magazinele proprii, precum First Impressions pentru îmbrăcămintea pentru nou-născuți și sugari, Hotel Collection pentru lenjerii de pat și saltele de lux sau Tasso Elba pentru o gamă de inspirație europeană de îmbrăcăminte pentru bărbați. Toate aceste companii folosesc strategia mărcii private pentru a ținti în mod specific anumite piețe de consum.
Strategia mărcilor mixte
În această abordare, o companie comercializează produse sub marca proprie, dar și sub numele unui revânzător (comerciant), deoarece segmentul de consumatori atrași de numele comerciantului este diferit de propria piață. De exemplu, Elizabeth Arden, o importantă companie americană de cosmetice și parfumuri, folosește acest tip de strategie. Compania vinde produse marcă proprie, Elizabeth Arden, în magazinele normale de cosmetice și o familie de produse de îngrijire a tenului sub marca Skin Simple doar în rețeaua de magazine Walmart. Companiile Whirlpool, Del Monte si Dial produc electrocasnice, mâncare pentru animalele de companie și, respectiv, săpunuri comercializate sub marcă proprie de anumite lanțuri de magazine. Michelin, Epson, Microsoft, Gillette sauToyota sunt alte companii care folosesc strategia brandurilor mixte. Michelin, unul dintre cei mai mari producători de anvelope din lume, i-a permis companiei Sears, un lanț de magazine american, să își pună propria marcă pe produsele sale. Microsoft, gigantul din industria IT, și-a construit un brand corporatist foarte puternic, dar își vinde consola de divertisment la domiciliu sub marca Xbox, un nume care se potrivește mai bine identității noi și nonconformiste a produsului. Gillette a răspuns nevoilor consumatorilor de sex feminin și a creat o familie de produse special pentru acestea, care este cunoscută acum sub numele de Venus. Lansarea acestei mărci comerciale, Venus, a fost realizată pentru a aduce și o componentă feminină pe piața aparatelor de ras, dominantă, anterior, de bărbați. Toyota, marele producător de automobile, a folosit aceeași strategie a mărcilor mixte. În S.U.A., compania era văzută drept o marcă valoroasă, economică, orientată către familie, cu mașini care nu se strică ușor. Cu toate acestea, Toyota și-a propus să intre și pe segmentul de piață dedicat mașinilor scumpe, creând marca Lexus, o divizie cu autovehicule de lux.
Strategia mărcii-atitudine și mărcile-simbol
Strategia mărcii-atitudine este alegerea de a reprezenta un sentiment mai cuprinzător, care poate să nu aibă nicio legătură cu produsul sau comercializarea acestuia. Marketingul bazat pe strategia mărcii-atitudine a fost folosit de companii precum Nike, Starbucks, The Body Shop, Safeway sau Apple Inc.. În 2000, în cartea „No logo”[59], Naomi Klein descrie această abordare ca o „strategie bazată pe ideea de fetiș”. Schaefer și Kuehlwein au analizat mărci precum Apple, Ben & Jerry sau Chanel, descriindu-le ca „Super-mărci (UeberBrands)” – branduri care pot acumula și reține „semnificații situate dincolo de lumea materială”[60][61].
Un brand reușit ridică ștafeta, adică adaugă un sens mai profund întregii experiențe: provocarea de a da tot ce poți când practici un sport sau faci gimnastică, de exemplu, sau afirmația că ceașca de cafea pe care o bei chiar contează. – Howard Schultz (președinte și director executiv al Starbucks)

Mărcile-simbol conțin caracteristici care contribuie la identitatea personală și expresia de sine a consumatorului. Brandurile pe care consumatorii le apreciază în principal pentru valoarea lor identitară se numesc „mărci identitare”. Unele dintre acestea au o identitate atât de puternică, încât devin, într-o măsură mai mare sau mai mică, adevărate simboluri culturale, ceea ce le transformă în branduri-simbol sau iconice. Câteva exemple ar fi Apple, Nike sau Harley-Davidson. Multe branduri iconice promovează comportamente aproape ritualice în ce privește cumpărarea sau consumarea produselor proprii.
Există 4 elemente-cheie în crearea unor mărci-simbol (Holt 2004):
- „Condițiile necesare” – performanța produsului trebuie să fie cel puțin acceptabilă, fiind de preferat ca acesta să aibă reputația unui produs de bună calitate..
- „Mitologizarea” – o poveste plină de semnificații creată de persoane din interiorul culturii vizate. Aceste persoane trebuie să se bucure de legitimitate și să fie respectate de consumatori pentru ca ideile lor să poată fi acceptate..
- „Contradicții culturale” – o nepotrivire între ideologia predominantă și curentele subterane emergente în acea societate. Cu alte cuvinte, o diferență între ceea ce consumatorii sunt și ceea ce și-ar dori să fie.
- „Procesul de management al brandului cultural” – implicarea activă în procesul de mitologizare pentru a menține poziția ocupată de brand ca simbol.
Schaefer și Kuehlwein propun următoarele principii de creare a unor super-mărci („Ueber-branding”), formulate după ce au studiat succesul mărcilor de prestigiu și aspectele care le asigură acestora un loc privilegiat în opinia consumatorilor, în detrimentul concurenților și dincolo de orice considerente legate de performanța și prețul produselor[62]:
- „Misiune incomparabilă” – existența unui obiectiv distinct și semnificativ al mărcii, situat dincolo de dorința de a face bani[63].
- „Dorință versus apartenență” – jonglarea cu nevoia contradictorie a oamenilor de a se simți incluși și, în același timp, de a beneficia de exclusivitate.
- „A dez-vinde” – concentrarea în primul rând pe ideea de a seduce, prin stimularea orgoliului și lansarea de provocări, și nu pe ideea de a vinde în baza unor argumente[64].
- „De la mit la semnificație” – exploatarea puterii mitului – acele „super-povești” care au fascinat și ghidat oamenii dintotdeauna[65].
- „Iată! Iată!” – prezentarea produsului și a ritualurilor asociate mărcii astfel încât acestea să reflecte esența misiunii mărcii și a mitului promovat. Așezarea acestuia în centrul atenției, dar fără a-i știrbi prospețimea.
- „Transformarea visului în realitate” – implementarea misiunii brandului la nivelul organizației și acțiunilor acesteia. Mitul asociat brandului radiază astfel din interior spre exterior, cu consecvență, la nivelul tuturor manifestărilor brandului. – Iar aceasta pentru că “nimic nu este mai volatil decât un vis”[66].
- „Creștere fără sfârșit” – evitarea situației în care marca este percepută drept omniprezentă, lucru care i-ar dilua atractivitatea. Strategii mai potrivite sunt „creșterea cu sobrietate” mizând pe raritate/prețuri mari, extinderea laterală sau alte mijloace[67].
Strategia mărcii „fără nume”
Recent, mai multe companii au adoptat cu succes strategia mărcii „fără nume”, creând ambalaje care imită simplitatea unei mărci generice. Exemple în acest sens sunt compania japoneză Muji, în traducere, „Fără etichetă” (de la 無印良品 – „Mujirushi Ryohin”- adică „Bunuri de calitate care nu sunt de firmă”) și compania No-Ad Sunscreen („Protecție solară fără reclamă”) din Florida. Cu toate că există un brand Muji distinct, produsele acestei companii nu poartă numele niciunei mărci. Această strategie presupune cheltuieli reduse cu publicitatea și campaniile clasice de marketing, succesul companiei Muji fiind bazat pe publicitatea și recomandările făcute prin viu grai de clienții mulțumiți, pe o experiență de cumpărare simplă și pe ascensiunea mișcării anti-branding[68][69][70]. Strategia mărcii „fără nume” poate fi considerat drept un tip de branding întrucât produsul atrage atenția tocmai prin absența unui nume de marcă. „Tapa Amarilla” sau „Capacul galben” din Venezuela anilor ’80 este un alt exemplu bun în acest sens. Marca era recunoscută doar datorită culorii capacului ambalajelor folosite de această companie de produse de curățenie.
Mărci derivate
În acest caz, furnizorul unei componente cheie, folosite de mai mulți fabricanți ai produsului final, poate dori să își asigure propria poziție promovând acea componentă ca pe un brand de sine stătător. Cel mai des amintit exemplu este Intel, care se poziționează în piața computerelor cu sloganul (și abțibildul) „Intel Inside”.
Extensia și diluarea mărcii
Existența unui nume de marcă influent poate fi folosită ca o rampă de lansare pentru produse noi sau modificate. De exemplu, multe case de modă și mulți designeri vestimentari își extind mărcile pentru a acoperi o gamă largă de produse, de la parfumuri, articole de încălțăminte și accesorii, articole textile pentru casă, decorațiuni, valize și accesorii pentru călătorii sau ochelari (de soare), la mobilă, hoteluri etc.
Compania Mars s-a extins pe piața înghețatei, Caterpillar s-a extins pe piața pantofilor și a ceasurilor, Michelin publică ghiduri de restaurante, Adidas și Puma produc acum produse de igiena personală. Dunlop și-a extins marca de la anvelope la alte produse fabricate din cauciuc, propunând articole de încălțăminte, mingi de golf, rachete de tenis și adezivi. Adesea, produsul nou nu diferă cu nimic de celelalte deja disponibile pe piață, cu excepția numelui de marcă. Brandul dă identitatea produsului.
Există o diferență între extensia mărcii și extinderea familiei de produse. Extinderea liniei de produse are loc atunci când numele unei mărci este folosit pentru a intra pe un nou segment de piață din cadrul clasei de produse deja existente prin propunerea unor noi sortimente, arome sau mărimi. Când Coca-Cola a lansat „Diet Coke” și „Cherry Coke” , aceste produse s-au încadrat în clasa inițală de produse a companiei: cea a băuturilor răcoritoare carbogazoase. La fel, Procter & Gamble (P&G) și-a extins cele mai puternice familii de produse (de exemplu, săpunul de rufe Fairy) cu produse asemănătoare (detergentul lichid Fairy și detergentul Fairy pentru mașini de spălat vase) din aceeași clasă, cea a detergenților de spălat vase.
Supra-extensia poate duce la diluarea mărcii. Aceasta presupune pierderea percepțiilor privind asocierea mărcii cu un anumit segment de piață sau cu o categorie de produse sau privind calitatea, prețul sau trăsăturile distinctive ale mărcii.
Mărcile din domeniul rețelelor de socializare
În The Better Mousetrap. Brand Invention in a Media Democracy (2012), Simon Pont, un scriitor specializat în strategii de marcă, susține că brandurile din domeniul rețelelor de socializare au produs cel mai evoluat tip de strategie de marcă, pentru că nu se concentrează pe propriile nevoi, ci pe cele ale utilizatorilor care le folosesc. Datorită acestei politici, brandurile de tip social media sunt, discutabil, mult mai carismatice și atrăgătoare, pentru că îi constrâng pe utilizatori să își petreacă timpul cu ele, acest timp nefiind altceva decât o încercare de a satisface câteva nevoi fundamental umane, precum nevoia de a ne simți integrați sau cea de a ne afirma individualitatea. „Ne purtăm mărcile fizice ca pe niște insigne care ne ajută să ne definim, dar folosim mărcile digitale ca să spunem cine suntem. Acestea din urmă ne lasă să fim și să ne privim în oglindă. Și e clar. Ne place ceea ce vedem”[71].
Mărcile multiple
Pe o piață împărțită între mai multe branduri, un furnizor poate alege în mod deliberat să lanseze o marcă nouă aflată, aparent, în concurență cu propria marcă deja existentă și stabilă (produsul nou având adesea aceleași caracteristici ca cel vechi). Această strategie este deseori adoptată doar pentru a absorbi unele segmente de piață care ar fi ajuns oricum la branduri mai puțin cunoscute. Raționamentul este acesta: deținerea a 3 din 12 mărci de pe o astfel de piață va duce la acoperirea unui segment de piață mai mare decât deținerea unei singure mărci din 10 (chiar dacă o parte din segmentul acoperit de noua marcă este pierdut, de fapt, de cea existentă). În versiunea extremă a acestei strategii, un furnizor care creează o piață nouă cu marca sa și este sigur că aceasta va avea succes poate alege să lanseze imediat încă o marcă, în competiție cu prima, tot pe acea piață, doar pentru a împiedica intrarea altor competitori în cursă. Această abordare este cunoscută ca strategia mărcilor multiple.
Multiplicarea numelor de marcă oferă, bineînțeles, o flexibilitate mai mare, permițând vânzarea unei game variate de produse diferite sau de calitate diferită, fără a crea confuzie în rândul consumatorilor cu privire la activitatea desfășurată de companie și fără a dilua imaginea produselor de calitate superioară.
Și la acest capitol Procter & Gamble este un foarte bun exemplu de implementare a acestei filozofii: compania administrează nu mai puțin de zece mărci de detergenți diferite pe piața din Statele Unite. Strategia duce, de asemenea, la creșterea numărului de „expuneri” pe rafturile supermarketurilor. Sara Lee, pe de altă parte, folosește această abordare pentru a păstra separate ramurile foarte diferite ale activității sale comerciale — de la torturile și prăjiturile Sara Lee, la crema de pantofi Kiwi și dresurile L'Eggs. În industria hotelieră, Marriott folosește numele Fairfield Inns pentru lanțul său economic (iar Choice Hotels folosește marca Rodeway pentru hotelurile sale mai ieftine).
O problemă specifică a acestei strategii este „canibalizarea”: noua marcă acaparează segmentul de piață deținut deja de o altă marcă din cadrul aceleiași organizații. Acest fenomen este acceptabil (și, de altfel, previzibil), dacă, per total, aduce totuși un câștig net pentru companie. Pe de altă parte, poate fi văzut și drept un preț pe care firma este dispusă să îl plătească pentru a-și schimba poziția pe piață, crearea noului produs fiind doar una dintre etapele din acest proces.
Mărcile private
Mărcile cu etichetă privată, numite și mărci proprii sau mărci de magazin, au devenit foarte populare. În cazul în care comerciantul însuși are o identitate foarte puternică (așa ca Marks & Spencer în sectorul de îmbrăcăminte din Marea Britanie), marca proprie a acestuia poate să concureze împotriva celor mai puternici lideri de marcă și poate da rezultate mai bune decât produsele care nu sunt susținute de mărci puternice.
Mărcile de designer
O inovație relativ recentă în vânzarea cu amănuntul este introducerea mărcilor de designer. Acestea implică un contract de colaborare între un creator de modă binecunoscut și un distribuitor. Atât distribuitorul, cât și designerul colaborează pentru a crea produse care să aibă un aspect atractiv, dar care să poată fi oferite spre comercializare la prețuri potrivite pentru bugetul consumatorului. În cazul magazinelor de vânzare cu amănuntul, aceste colaborări conferă un control mai mare asupra procesului de proiectare, dar și acces la mărci exclusiviste, care pot atrage un flux mai mare de clienți în magazin.
În Australia, de exemplu, centrul comercial Myer oferă acum o serie de mărci de designer private, semnate de creatori precum Jayson Brundson, Karen Walker, Leona Edmiston, Wayne Cooper, Fleur Wood și “L” pentru Lisa Ho[72]. Un alt magazin de produse scumpe și de calitate, David Jones, propune în prezent colecția „Collette” a creatorului de modă australian Collette Dinnigan și și-a anunțat recent intenția de a extinde numărul de mărci de designer vândute exclusiv în rețeaua sa[73]. Corporația Target a colaborat cu Danii Minogue pentru colecția sa “Petites”[74]. Compania Specsaver a făcut echipă cu Alex Perry, un designer din Sydney, pentru a crea o colecție de rame de ochelari, în timp ce Big W are în stoc rame create de Peter Morrissey.
Mărci individuale și organizaționale
Odată cu dezvoltarea sa, conceptul de mărcă și strategiile folosite pentru promovarea ei nu se mai limitează la un produs sau un serviciu. Există strategii care abordează persoanele și organizațiile la fel ca niște produse care urmează a fi marcate. Majoritatea ONG-urilor și organizațiilor non-profit își folosesc marca drept instrument pentru strângerea de fonduri. Scopul majorității organizațiilor neguvernamentale este acela de a avea un impact social astfel încât marca lor să fie asociată cu probleme specifice vieții sociale. Amnesty International, Habitat for Humanity, World Wildlife Fund și AIESEC sunt printre cele mai cunoscute mărci din întreaga lume. ONG-urile și organizațiile non-profit au trecut dincolo de utilizarea mărcii pentru strângerea de fonduri, folosind-o pentru a-și exprima identitatea internă și pentru a-și clarifica obiectivele sociale sau pe termen lung. Mărcile organizaționale au reguli bine definite privind utilizarea mărcilor și logo-urilor proprii.
Strategiile de creare/promovare a mărcii cu ajutorul publicului
Mărcile create și promovate cu ajutorul consumatorilor („crowd-sourced branding” în limba engleză) sunt create de „public” pentru companie, un proces diferit de metoda tradițională, în care compania este răspunzătoare de crearea și promovarea mărcii
Strategiile personalizate de promovare a mărcii
Multe companii au început să folosească elemente personalizate în strategiile lor de creare și promovare a unei mărci, oferindu-le clienților sau consumatorilor posibilitatea de a alege dintre diferite opțiuni sau de a avea un control direct asupra mărcii. Un exemplu în acest sens este Campania #ShareACoke de la Coca-Cola, în cadrul căreia sticlele au fost personalizate cu numele unor persoane și locuri pentru a încuraja achiziția. AirBNB le-a oferit utlizatorilor posibilitatea de a modifica simbolul grafic al companiei, cunoscut drept „The Bélo”, și de a folosi noul logo personalizat pe propriile pagini din cadrul rețelei[75].
Strategia de promovare a brandului de țară
Crearea și promovarea brandurilor de țară reprezintă un domeniu teoretic și practic care vizează măsurarea, construirea și gestionarea reputației națiunilor (foarte asemănător cu politica de promovare a unei destinații geografice). Unele dintre abordările aplicate până acum, cum ar fi insistarea pe importanța valorii simbolice a produselor unei țări, au dus la accentuarea și evidențierea caracteristicilor distinctive ale acestora. Brandul și imaginea unui stat-națiune „și transferarea cu succes a acestei imagini asupra exporturilor sale – sunt, de fapt, la fel de importante ca și produsele pe care acea țară le fabrică și le vinde”.
Strategia de promovare a unei destinații
În această activitate, orașele, statele și alte tipuri de localități se auto-promovează pentru a atrage turiști și pentru a-și spori, astfel, veniturile. Strategiile de promovare a destinațiilor turistice sunt deseori create și implementate de autoritățile locale, dar pot apărea și ca urmare a eforturilor unor asociații comunitare. Principala organizație din acest sector este Destination Marketing Association International.
Strategia mărcii-dublură (DBI)
Crearea unei mărci sau a unei imagini de marcă dublate („Doppelgänger brand image” sau DBI în limba engleză) este o modalitate de a face antireclamă difuzând în cultura populară o imagine sau o poveste defăimătoare pentru brandul în cauză. De obicei, mărcile-dublură vizează branduri binecunoscute și ușor de identificat, scopul lor fiind acela de a submina mesajele pozitive pe care deținătorii mărcii vizate încearcă să le transmită prin activitățile lor de marketing[76].
În general, mărcile-dublură sunt create de anumite persoane sau grupuri pentru a critica brandurile vizate și valorile pe care acestea încearcă să le transmită, prin recursul la parodie și promovarea unei imagini dezavantajoase.
Pentru că se pot răspândi cu rapiditate în mediul virtual, dublurile pot reprezenta o amenințare serioasă la adresa integrității mărcii țintă. Uneori, organizația vizată este astfel forțată să rezolve problema care a dus la crearea dublurii sau să își repoziționeze propria marcă pe piață pentru a putea dezamorsa viitoarele critici.
Câteva exemple de strategii care au folosit mărci-dublură:
- Campania „Joe Chemo”, care critică promovarea produselor din tutun în rândul minorilor, reliefând efectele negative ale acestora[77].
- Versiunea logo-ului Coca-Cola creată pentru a protesta împotriva faptului că multinaționala a ales să sponsorizeze Campionatul Mondial de Fotbal din 2022 din Qatar, ignorând acuzațiile de încălcare drepturilor omului din această țară (vezi nota pentru a consulta postarea Reddit ce prezintă imaginea)[78].
- Transformarea parodică a logo-ului Pepsi în imaginea unui barbat obez pentru a evidenția legătura dintre consumul de băuturi carbogazoase și obezitate[79].
- Campania „FUH2” îndreptată împotriva posesorilor de mașini marca Hummer SUV, înfățișate aici ca simboluri ale lipsei de responsabilitate a corporațiilor și a consumatorilor în ce privește siguranța publică și protecția mediului înconjurător[80].
Într-un articol publicat în 2006, intitulat „Emotional Branding and the Strategic Value of the Doppelgänger Brand Image”, Thompson, Rindfleisch și Arsel sugerau că apariția unei mărci-dublură poate deveni benefică pentru responsabilii brandului vizat dacă aceștia o văd drept un semnal timpuriu că marca își pierde autenticitatea emoțională pe segmentul său de piață.
Note
- Haigh, Robert (). „Ferrari – The World's Most Powerful Brand”. Brand Finance. Accesat în .
- „Dexonline - definiții DOOM2 (2005), DEXI (2007), DEX (2009)”.
- American Marketing Association Dictionary Arhivat în , la Wayback Machine.. Retrieved 2011-06-29. The Marketing Accountability Standards Board (MASB) endorses this definition as part of its ongoing Common Language in Marketing Project Arhivat în , la Wayback Machine..
- Foundations of Marketing. fahy& jobber. .
- Wheeler, H., The Miracle Of Man, London, Longacre, 1946, p. 84.
- Bhimrao M. Ghodeswar (). „Building brand identity in competitive markets: a conceptual model”. Journal of Product & Brand Management. 17 (1): 4–12. doi:10.1108/10610420810856468. ISSN 1061-0421.
- ranchhod, 2004
- Keller, Kevin Lane (). „Conceptualizing, Measuring, and Managing Customer-Based Brand Equity”. Journal of Marketing. 57 (1): 1–22. doi:10.2307/1252054. JSTOR 1252054.
- „Dexonline”.
- Briciu, V.A, and Briciu, A., "A Brief History of Brands and the Evolution of Branding," Bulletin of the Transilvania University of Brașov [Series VII: Social Sciences], Vol. 9 (58) No. 2 2016, p.137 <Online: http://webbut.unitbv.ro/bulletin/Series%20VII/BULETIN%20I/22_Briciu.pdf Arhivat în , la Wayback Machine.
- Twede, D., "Commercial amphoras: The earliest consumer packages?" Journal of Macromarketing, Vol. 22, No. 1, 2002, pp 98–108
- Wengrow, D., "Prehistories of Commodity Branding," Current Anthropology,Vol. 49, No. 1, 2008, pp. 7-34
- Moore, K. and Reid., S., "The Birth of the Brand: 4000 Years of Branding," Business History, Vol. 50, 2008. p. 5; 23
- Maran, J. and Stockhammer, P.W. (eds), Materiality and Social Practice: Transformative Capacities of Intercultural Encounters, Oxford, UK, Oxbow, 2012
- Demirdjian, Z. S., "Rise and Fall of Marketing in Mesopotamia: A Conundrum in the Cradle of Civilization," In The Future of Marketing's Past: Proceedings of the 12th Annual Conference on Historical Analysis and Research in Marketing, Leighton Neilson (ed.), CA, Longman, Association for Analysis and Research in Marketing, 2005
- Peacock, D.C.S., "Pottery in the Roman World: An Ethnoarchaeological Approach, Longman, 1982, p. 121-25
- Starčević, S., "The Origin and Historical Development of Branding and Advertising in the Old Civilizations of Africa, Asia and Europe, Marketing, Vol. 46, No. 3, p.187
- Benson, P.L and Gilmore, R.S., "Non-Destructive Imaging of Worn-off Hallmarks and Engravings from Metal Objects of Art Using Scanning Acoustic Microscopy," https://www.ncptt.nps.gov/blog/non-destructive-imaging-of-worn-off-hallmarks-and-engravings-from-metal-objects-of-art-using-acoustic-microscopy-2004-06/ Arhivat în , la Wayback Machine., LA, National Center for Preservation Technology and Training Nelson-Atkins Museum of Art, 2004
- Latin Words and Phrase, http://www.2qk.net/latin-words-and-phrases.html
- Moore, K. and Reid, S., The Birth of Brand: 4000 Years of Branding," Business History, Vol. 50, No. 4, pp 419-432
- "New brand discovery in Modena Ancient Roman Oil Lamp 'Factory Town' Found," 2008, http://www.archeobologna.beniculturali.it/modena/viale_reiter_fornace/factory_08_en.htm Arhivat în , la Wayback Machine.
- Johnson, Ken (). „Review: 'Ennion,' at the Met, Profiles an Ancient Glassmaker”. The New York Times. Accesat în .
- Clarke, J. R. in Dobbins, J. J. and Foss, P. W., The World of Pompeii, Oxford, Routledge, 2008, p. 330; Curtis, R.I., "A Personalized Floor Mosaic from Pompeii," American Journal of Archaeology, Vol. 88, No. 4, 1984, DOI: 10.2307/504744, pp. 557-566, Stable URL: https://www.jstor.org/stable/504744
- Curtis, R.I., "A Personalized Floor Mosaic from Pompeii," American Journal of Archaeology, Vol. 88, No. 4 (Oct., 1984), DOI: 10.2307/504744, pp. 557-566, Stable URL: https://www.jstor.org/stable/504744
- Colapinto, John (). „Famous Names”. The New Yorker. Accesat în .
- Dodd, E. C. and Kent, J., Byzantine Silver Stamps, Harvard University, 1961, pp 1-3 <Online: https://archive.org/details/byzantin00dodd>
- Dodd, E.C. Byzantine Silver Stamps, [Dumbarton Oaks Studies] Vol. 7, Washington, Dumbarton Oaks Research Library and Collection, 1961, pp 23–35
- The Silver Society, "Hallmarks on British Silver" >Online: http://www.thesilversociety.org/Identify.pdf Arhivat în , la Wayback Machine.>
- Khan, S.U. and Mufti, O., "The Hot History and Cold Future of Brands," Journal of Managerial Sciences, Vol. 1, No. 1, 2007, p. 78
- Schwarzkopf, S., "Turning Trade Marks into Brands: how Advertising Agencies Created Brands in the Global Market Place, 1900–1930," CGR Working Paper, Queen Mary University, London, 18 august 2008
- Mildred Pierce, Newmediagroup.co.uk Arhivat în , la Wayback Machine.
- Pride, W.M., Ferrell, O.C., Lukas, B.A., Schembri, S., Niininen, O. and Casidy, E., Marketing Principles, 3rd Asia-Pacific ed., Cengage, 2018, p. 296
- Kotler,, Philip (). Principles of marketing. Pearson Education Australia. ISBN 9781442500419.
- Compare: Franzen, Giep; Moriarty, Sandra E. () [2009]. „1: The Brand as a System”. The Science and Art of Branding. London: Routledge (publicat la ). p. 19. ISBN 9781317454670. Accesat în .
This deeper meaning, the core values, character, or essence of a brand, is what Upshaw (1995) refers to when they use the term brand identity. However, that expansion of the meaning of brand identity causes some confusion because it overlaps with other common branding terms, such as brand image, brand personality, and brand meaning. [...] Brand identity and brand image are only two of the buzz words that are used and confused by brand experts and brand managers.
- Madhavaram, Sreedhar; Badrinarayanan, Vishag; McDonald, Robert E. (). „INTEGRATED MARKETING COMMUNICATION (IMC) AND BRAND IDENTITY AS CRITICAL COMPONENTS OF BRAND EQUITY STRATEGY: A Conceptual Framework and Research Propositions”. Journal of Advertising. 34 (4): 69–80. doi:10.1080/00913367.2005.10639213. ISSN 0091-3367.
- Pride, W.M., Ferrell, O.C., Lukas, B.A., Schembri, S., Niininen, O. and Casidy, E., Marketing Principles, 3rd Asia-Pacific ed., Cengage, 2018, pp 295-97
- Tan, Donald (2010). "Success Factors In Establishing Your Brand" Franchising and Licensing Association. Retrieved from http://www.flasingapore.org/info_branding.php Arhivat în , la Wayback Machine.
- Chitty, Williams (). integrated marketing communications. Thomson. ISBN 0 17 012008 2.
- Percy, Larry; Rossiter, John R. (). „A model of brand awareness and brand attitude advertising strategies”. Psychology and Marketing. 9 (4): 263. doi:10.1002/mar.4220090402.
- Belch, G. E., & Belch, M. A., Advertising and Promotion: An integrated marketing communications perspective,9th ed., New York, NY: McGraw-Hill Irwin, 2012
- „Brand Recognition Definition”. Investopedia. . Accesat în .
- Robert Pearce. „Beyond Name and Logo: Other Elements of Your Brand « Merriam Associates, Inc. Brand Strategies”. Merriamassociates.com. Arhivat din original la . Accesat în .
- KlaraSeptember 22, Robert; 2014 (), How Tiffany’s Iconic Box Became the World’s Most Popular Package (în engleză), Adweek
- Shirazi A, Lorestani HZ, Mazidi AK. Investigating the effects of brand identity on customer loyalty from social identity perspective. Iranian Journal of Management Studies. 2013;6(2):153-78.
- Belch, G .E (). Advertising and promotion: an integrated marketing communications perspective. New York, NY United States of America: McGrawHill Irwin.
- Dahlen M, Lange F, Smith T. Marketing communications: A brand narrative approach. West Sussex, UK: John Wiley & Sons; 2010.
- Shimp TA. Integrated marketing communications in advertising and promotion. 8 ed. Mason, OH United States of America: South Western, Cengage Learning; 2009.
- Uzunolu, E. and Kip, S.M., 2014. Brand communication through digital influencers: Leveraging blogger engagement. International Journal of Information Management, [online] 34(5), pp.592–602. Available at: <http://linkinghub.elsevier.com/retrieve/pii/S0268401214000450> [Accessed 21 Feb. 2015]
- Kim, E., Sung, Y. and Kang, H., 2014. Brand followers' retweeting behavior on Twitter: How brand relationships influence brand electronic word-of-mouth. Computers in Human Behavior, 37, pp.18–25
- .McKee, S., 2014. Branding Made Simple. [online] Bloomberg Business. Available at: <https://www.bloomberg.com/bw/articles/2014-10-13/branding-made-simple> [Accessed 6 Feb. 2015]
- Sappington, D.E.M. and Wernerfelt, B., 1985. To Brand or Not to Brand? A Theoretical and Empirical Question. The Journal of Business, [online] 58(3), p.279. Available at: <http://www.journals.uchicago.edu/doi/abs/10.1086/296297> [Accessed 17 Apr. 2015]
- Riefler, P., 2012. Why consumers do (not) like global brands: The role of globalization attitude, GCO and global brand origin. International Journal of Research in Marketing, 29(1), pp.25–34
- dexonline, dexonline.ro
- Open Product Data (în engleză), Open Product Data
- Bianca (). „Wikileaks, Hacktivism and Brands as Political Symbols « Merriam Associates, Inc. Brand Strategies”. Merriamassociates.com. Arhivat din original la . Accesat în . Mai multe valori specificate pentru
|nume=și|author=(ajutor) - Giesler, Markus (2012), "How Doppelgänger Brand Images Influence the Market Creation Process: Longitudinal Insights from the Rise of Botox Cosmetic," Journal of Marketing, November 2012.
- „General Motors: A Reorganized Brand Architecture for a Reorganized Company « Merriam Associates, Inc. Brand Strategies”. Merriamassociates.com. . Arhivat din original la . Accesat în .
- Nisha Roy (nisharoy) – Pearltrees. „Brand Architecture: Strategic Considerations « Merriam Associates, Inc. Brand Strategies”. Merriamassociates.com. Arhivat din original la . Accesat în . Mai multe valori specificate pentru
|nume=și|author=(ajutor) - Klein, Naomi (2000) No logo, Canada: Random House, ISBN: 0-676-97282-9
- Schaefer, Wolf and Kuehlwein, JP. 2015. Rethinking Prestige Branding - Secrets of the Ueber-Brands. Kogan Page. p.17. ISBN: 9780749470036
- Mathur, S., Kuehlwein, J.P. and Schaefer, W., Asia Management Insights, Singapore Management University, Vol.3, 2016
- Schaefer, Wolf and Kuehlwein, JP. 2015. Rethinking Prestige Branding - Secrets of the Ueber-Brands. Kogan Page. ISBN: 9780749470036
- Kuehlwein, JP and Schaefer, Wolf. How modern prestige brands create meaning through mission and myth. Journal of Brand Strategy. Henry Stewart Publications. Vol.5 Nr.4. Spring 2017. ISSN 2025-855X
- Kuehlwein, JP. Un-Sell To Seduce... and be thanked with a premium. www.ueberbrands.com 12/2015
- Kuehlwein, JP and Schaefer, Wolf. Myth Making - The Holy Grail Of Today's Ueber-Brands. Marketing Review St.Gallen. pp.64ff. 1/2016
- Schaefer, Wolf and Kuehlwein, JP. 2015. Rethinking Prestige Branding - Secrets of the Ueber-Brands. Kogan Page. p.174. ISBN: 9780749470036
- Kuehlwein, JP. How Premium Brands Grow Without Losing Their Glow. www.ueberbrands.com 02/2013
- „Muji brand strategy, Muji branding, no name brand”. VentureRepublic. Arhivat din original la . Accesat în .
- Matt Heig, Brand Royalty: How the World's Top 100 Brands Thrive and Survive, pg.216
- EMEASEE.com
- , 'The Better Mousetrap: Brand Invention in a Media Democracy' (2013) Simon Pont. Kogan Page. ISBN: 978-0749466213
- Schetzer, A., "Private Labels in Designer Sheep's Clothing, Sydney Morning Herald, 7 September 2014 Online:http://www.smh.com.au/business/private-labels-in-designer-sheeps-clothing-20140925-10ilia.html
- Roy Morgan Research,"Private Label Could be the New Black" Research Finding no. 5613, [Media Release] May, 2014 Online: http://roymorgan.com.au/findings/5613-private-label-could-be-new-black-201405292337 Arhivat în , la Wayback Machine.
- Roy Morgan Research, "Target On Target for New Era Women's Fashion," Research Finding, no. 5756, August, 2014 Online: http://roymorgan.com.au/findings/5756-target-on-target-for-new-era-womens-fashion-201408260520 Arhivat în , la Wayback Machine.
- „Airbnb says its new logo belongs to everyone”. Arhivat din original la .
- Thompson, Craig J.; Rindfleisch, Aric; Arsel, Zeynep (). „Emotional Branding and the Strategic Value of the Doppelgänger Brand Image”. Journal of Marketing. 70 (1): 50–64. doi:10.1509/jmkg.2006.70.1.50. ISSN 0022-2429. Mai multe valori specificate pentru
|ISSN=și|issn=(ajutor); Mai multe valori specificate pentru|DOI=și|doi=(ajutor) - „Joe Chemo: A Camel Who Wishes He'd Never Smoked”. Accesat în .
- „Coke's slogan is "Share Happiness". So I made an ad to remind them of the kind of happiness they're sharing in Qatar. • /r/sports”. Accesat în .
- „Designer Makes Fun Of Pepsi, Turns Its Logo Into A Fat Man - DesignTAXI.com”. Accesat în .
- „FUH2 | Fuck You And Your H2”. Arhivat din original la . Accesat în .
Lectură suplimentară
- Dumitrescu, Florin. Dincolo de tejgheaua lui Matache Măcelaruʼ: Tradițio-brandurile alimentare ca artefacte realist-capitaliste. În: Transilvania, no. 9, 2023, p. 57-63. ISSN: 0255-0539
- Mihăilescu, Vintilă ; Bogdan Iancu. Produsele de calitate și patrimonializarea gustului în România [Quality Products and the Patrimonialization of Taste in Romania]. În: Sociologie românească, no. 7, 2009.
.jpg.webp)